Z-Wave Protocol Controller Reference

Component responsible for initializing the Z-Wave API, listening to incoming frames, and dispatching them. More...

Collaboration diagram for Z-Wave RX:

Modules

 Z-Wave RX callbacks
 Z-Wave RX Event callbacks.
 
 Z-Wave RX Internals
 Private definitions for the Z-Wave RX Component.
 
 Z-Wave RX process
 Z-Wave RX process.
 
 Z-Wave RX Z-Wave API Callbacks
 List of Z-Wave RX callbacks that are registered to the Z-Wave API and used to call Z-Wave RX callbacks ( Z-Wave RX ).
 
 Z-Wave RX fixture
 Z-Wave RX fixture.
 

Functions

void zwave_rx_wait_for_zwave_api_to_be_ready ()
 

Detailed Description

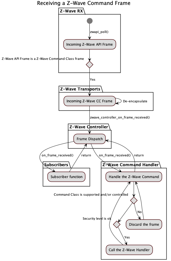
Component responsible for initializing the Z-Wave API, listening to incoming frames, and dispatching them.

This component is composed of 2 sub-parts:

  1. Z-Wave RX fixture : This part is responsible for the Z-Wave API initialization using the ZPC Configuration Extension for parameters.
  2. Z-Wave RX process : This component is responsible for continuously polling incoming messages from the Z-Wave module using a contiki process.

In case of received Z-Wave frames, they will be passed on to the Z-Wave Transports component handling de-encapsulation of incoming Z-Wave frames (S0, S2, Transport Service, Multi Channel, CRC16, Multi Command)

For some other events, such as received NIF, SmartStart inclusion or node deleted from the network, the Z-Wave Controller will be notified.

Receiving a frame is illustrated in the picture below:

Receiving a Z-Wave Command

Function Documentation

◆ zwave_rx_wait_for_zwave_api_to_be_ready()

void zwave_rx_wait_for_zwave_api_to_be_ready ( )
Here is the call graph for this function:
Here is the caller graph for this function: